October 2019 (version 1.40)
Update 1.40.1: The update addresses these issues.
Update 1.40.2: The update addresses these issues.
Downloads: Windows: x64 | Mac: Intel | Linux: deb rpm tarball snap
Welcome to the October 2019 release of Visual Studio Code. As announced in the October iteration plan, we focused on housekeeping GitHub issues and pull requests as documented in our issue grooming guide. Across all of our VS Code repositories, we closed (either triaged or fixed) 4622 issues, which is even more than during our last housekeeping iteration in September 2018, where we closed 3918 issues. While we closed issues, you created 2195 new issues. This resulted in a net reduction of 2427 issues. The main vscode repository now has 2162 open feature requests and 725 open bugs. In addition, we closed 287 pull requests. As part of this effort, we have also tuned our process and updated the issue triaging workflow.
Same as last year, we used the live tracker from Benjamin Lannon to track our progress:

During this housekeeping milestone, we also addressed several feature requests and community pull requests. Read on to learn about new features and settings.
Workbench
Activity Bar indicator
We've introduced a new indicator for the active item in Activity Bar to make it stand out better and increase readability. We also tuned the inactive foreground colors for a stronger contrast with the active element.

You can control the active indicator via the new color token, activityBar.activeBorder. We also introduced an optional background color for the active element, activityBar.activeBackground, and when configured can look like so:

Themable window border
We've introduced two new theme colors, window.activeBorder and window.inactiveBorder, for providing a border around the VS Code window. The window.activeBorder applies to the active (focused) window, while the window.inactiveBorder applies to inactive (unfocused) windows. These new colors do not inherit from any color, so they must either be provided by the theme or by the workbench.colorCustomizations setting. If only one color is specified, a border with that color will be applied to both active and inactive windows.

List and tree keyboard scrolling
You can now press ⌘↑ (Windows, Linux Ctrl+Up) and ⌘↓ (Windows, Linux Ctrl+Down) to scroll lists and trees using the keyboard.
Fewer notifications in Zen mode
While using Zen mode, notification toasts will no longer distract you unless they inform about errors. You can control this behavior with the new zenMode.silentNotifications setting. You can always access all notifications from the status bar by clicking on the notification icon in the bottom-right corner.
Type filters for outline and breadcrumbs
There are new settings to configure what symbols are displayed in the Outline view and breadcrumb navigation. The settings are called outline.show{symbol type} and breadcrumbs.show{symbol type}. For example, outline.showVariables, outline.showFunctions, etc.

The screen shot above shows the Outline view configured to not show local variables and you can see that the variable hidden isn't shown.
Note that it's up to the language extension to assign the type of a symbol. You can hover over the symbol label in the Outline view to see which symbol type is being used (shown in parentheses).
Control the sizing behavior when splitting editors
A new setting workbench.editor.splitSizing controls the layout of editors when splitting them. By default, the size will be distributed evenly among all editors as shown below:

Change this setting to split for the current editor to be split in half and not affect the size of other editors:

Disable GPU acceleration
We have heard issue reports from users that seem related to how the GPU is used to render VS Code's UI. These users have a much better experience when running VS Code with the additional --disable-gpu command-line argument. Running with this argument will disable the GPU hardware acceleration and fall back to a software renderer.
To make life easier, you can add this flag as a setting so that it does not have to be passed on the command line each time.
To add this flag:
- Open the Command Palette (⇧⌘P (Windows, Linux Ctrl+Shift+P)).
- Run the Preferences: Configure Runtime Arguments command.
- This command will open a
argv.jsonfile to configure runtime arguments. You might see some default arguments there already. - Add
"disable-hardware-acceleration": true. - Restart VS Code.
Note: Do not use this setting unless you are seeing issues!
Editor
files.eol per language
The files.eol setting can now be set per language. For example, you could define that all files of 'mylanguage' language identifier use \n as the default end-of-line sequence for all new files.
"[mylanguage]": {
"files.eol": "\n"
}
The end-of-line sequence is used for new files. For existing files, the current end-of-line sequence is always preserved. To change the end-of-line sequence for an existing file, use the Change End Of Line Sequence command.
Using a files.eol language setting, the default end-of-line sequence for 'shellscript' is now defined as \n.
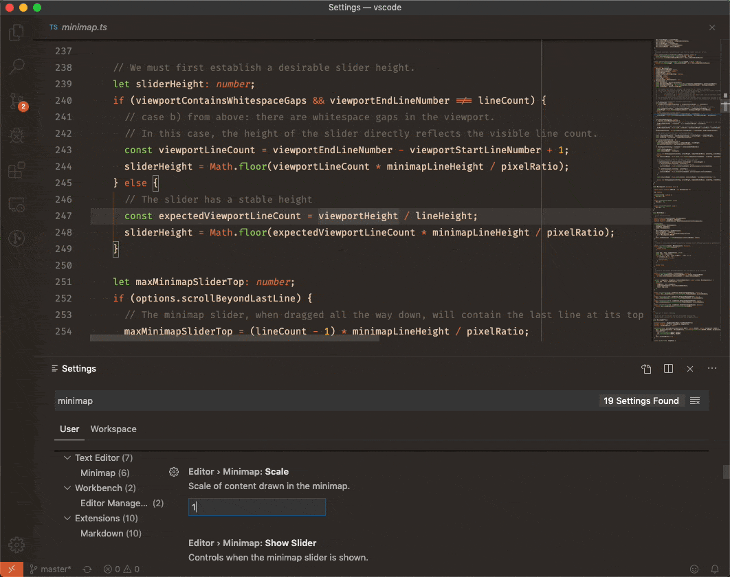
Minimap scaling and improved font rendering
A new setting editor.minimap.scale configures the minimap's size to one of several constant values, particularly useful for high DPI or ultra-wide displays. Also, the rendering of the minimap's font is now smoother and clearer.

Definition Preview Hover from the keyboard
There is a new command Show Definition Preview Hover for better accessibility of the definition preview hover widget, which can be triggered by hovering a symbol with the mouse and pressing a modifier key dependent on the platform and configuration. Previously, only the command Show Hover was provided, which is equivalent to hovering the mouse cursor over a symbol. Now, with Show Definition Preview Hover, the detailed hover information can be shown via the keyboard.

Improvements to bracket matching
Previously, VS Code would only highlight matching brackets when the cursor was next to a bracket character. Now VS Code will always highlight enclosing brackets if they exist.

We have also adjusted our Go to Bracket and Select to Bracket actions to use enclosing brackets.
Duplicate selection
We have added a new action named Duplicate Selection. When executed, the current selection will be duplicated and the result will be selected. When there is no selection, the current line will be duplicated, all without writing to the system clipboard.
Font feature settings
There is now more fine grained control over the font features. When configuring "editor.fontLigatures": true, VS Code would turn on liga and calt. But some fonts have more settings, such as stylistic sets used by Fira Code.
We now allow these font features to be explicitly controlled, for example:
"editor.fontFamily": "Fira Code",
"editor.fontLigatures": true,
"[javascript]": {
"editor.fontLigatures": "'ss02', 'ss19'",
},
The above settings configure the editor to use the Fira Code font family, turn on font ligatures for all languages, and in JavaScript files enable the 'Horizontal Bar' ('ss02') and the 'Dotted zero' ('ss19') font feature settings. These make the >= ligature render with a horizontal bar and the 0 render with a dot inside it in JavaScript:

Better handling for Unicode combining characters
We have made improvements around handling of Unicode combining characters and we treat such sequences as atomic characters (in cursor movement, editing operations, or in block cursor rendering). This is best demonstrated using the block cursor style and a before/after animation:
Before:

After:

In a related change, the status bar now shows the Unicode point count in the Col section.
Cursor Redo
The Soft Undo command has been renamed to Cursor Undo. This action is useful, for example when using ⌘D (Windows, Linux Ctrl+D) to select the next match and going one time too far, as it undoes only the last cursor state change. Additionally, we now have added Cursor Redo, which redoes the previously undone cursor state change.
Diff editor improvements
The built-in diff computation used to have a hard-coded timeout of 5 seconds, after which it would give up and return a non-minimal diff. You can now configure this timeout using "diffEditor.maxComputationTime" and setting the timeout to 0 will always compute a minimal diff, no matter how long that would take. Additionally, the diff editor now renders a progress bar when the computation takes longer than one second.
A source of confusion when using the diff editor was when comparing files with only leading or trailing whitespace differences and the diff editor was configured to ignore trim whitespace. This would result in Source Control showing the files as modified, while the diff editor would render no diffs. VS Code now displays a Show Whitespace Differences button when it detects this case to help you quickly show diffs in whitespace. This can be toggled using the Show/Ignore Trim Trailing Whitespace Difference command at the top of the diff editor:

Integrated Terminal
Chords are now supported by default
The new setting terminal.integrated.allowChords (default true) allows keybindings that are part of a chord keybinding to skip the terminal for evaluation and instead get handled by VS Code (bypassing the terminal.integrated.commandsToSkipShell allow list).
Note that the same limitations around keybindings in the terminal still apply; the chord keybinding with the highest priority will be considered when making this evaluation.
For example, if an extension contributes keybinding Ctrl+M A and you have the following defined in your keybindings.json file:
[
{ "key": "ctrl+m a", "command": "workbench.action.terminal.toggleTerminal" },
{ "key": "ctrl+m a", "command": "workbench.action.focusLastEditorGroup" }
]
Ctrl+M A will result in the workbench.action.focusLastEditorGroup command executing since it's the final keybinding and user keybindings are of higher priority than extension contributed keybindings.
Fast scroll support
The terminal now supports Alt with mouse wheel to scroll faster based on the multiplier defined in the editor.fastScrollSensitivity setting.
New "paste" option for right-click behavior
A new option has been added to the rightClickBehavior setting to always paste in the terminal on right-click:
"terminal.integrated.rightClickBehavior": "paste"
Double-click to select word uses more separator characters
The characters ,, :, and ; are now counted as word separators when double-clicking to select a word(s) in the terminal.
Symlink cwds are no longer resolved
If a terminal's initial working directory is set to a symlink, the symlink will now be preserved in the terminal.
Command navigation now works from the scroll position
Command navigation enables navigating between or selecting between commands that have been run in the terminal. This now takes the scroll position of the terminal into account so you can scroll, find the previous command, and the terminal will scroll up from the terminal's viewport (previously it would scroll from the bottom).

Command navigation is only bound on macOS by default as Cmd+Up/Down and command selection as Cmd+Shift+Up/Down.
Here are some example keybindings if you want to use this feature on Windows or Linux:
{
// Terminal command tracking on Windows and Linux
{ "key": "ctrl+up", "command": "workbench.action.terminal.scrollToPreviousCommand", "when": "terminalFocus" },
{ "key": "ctrl+down", "command": "workbench.action.terminal.scrollToNextCommand", "when": "terminalFocus" },
{ "key": "ctrl+shift+up", "command": "workbench.action.terminal.selectToPreviousCommand", "when": "terminalFocus" },
{ "key": "ctrl+shift+down", "command": "workbench.action.terminal.selectToNextCommand", "when": "terminalFocus" },
}
Tasks
Task Quick Pick lists
The Tasks: Configure Task command now always skips the Quick Pick list of tasks if you only have one task defined. To extend this behavior to Tasks: Run Task and other task Quick Picks, you can set the task.quickOpen.skip setting to true.
The new setting task.quickOpen.history controls how many tasks are shown in the task Quick Pick as recently used tasks. Set task.quickOpen.history to 0 to disable the recent tasks section of the tasks Quick Pick.
Tasks that have a detail property will now show it in some task lists. You can turn off details in the task Quick Pick by setting task.quickOpen.detail to false.
Option to run NPM scripts for a folder
When the setting npm.enableRunFromFolder is enabled, the File Explorer's context menu shows the command Run NPM Script in Folder... when a folder is selected. The command shows a Quick Pick list of the NPM scripts contained in this folder and you can select the script to be executed as a task.
Slow task provider warning
When a task provider is running slowly, we now show a warning offering suggestions for how to avoid the slowdown. The warning can be disabled for individual task types, or it can be disabled for all tasks by setting task.slowProviderWarning to false.

Disable task autodetection
If all the tasks you care about are defined in a tasks.json file, then you might want to disable all extension task providers to improve performance when you run tasks. It is good practice for individual extensions to provide a setting to disable their task providers, but you can now disable all task providers setting task.autoDetect to off.
Problem matcher prompt
In the past, any task without a problem matcher would need to have an empty problem matcher set in tasks.json to skip the problem matcher prompt. Now, you can use task.problemMatchers.neverPrompt to disable the problem matcher prompt for all tasks or for specific task types. There's also a new option in the problem matcher prompt to disable the prompt.

Source Control
Highlight file on active editor change
The Source Control view will now automatically highlight the active editor file in its tree/list view:

Git: Improved untracked files management
You can now manage untracked files separately by using the Git: Untracked Changes setting. Choose the separate option, if you'd like to see untracked files in a separate group in the Source Control view. Choose hidden if you'd like to never see them. The default commit action will adjust itself to this setting and will only include untracked changes in a commit when using the mixed setting value.

Git: Automatic commit message on merge commits
Whenever VS Code detects you're in a middle of a git merge commit, it will automatically populate the commit input box with Git's default commit message.

Git: Reveal in Explorer
There's now a context menu action Reveal in Explorer to reveal files in the File Explorer, from a Git repository in the Source Control view.

Git: Clone progress
The clone operation now supports displaying progress in the bottom-right corner notification:

Debugging
Breakpoints can be shown in overview ruler
To make life easier when working with breakpoints in large files, you can now show breakpoints in the editor's overview ruler by enabling the new setting debug.showBreakpointsInOverviewRuler.

PreLaunch tasks for compound debug configurations
Today every debug configuration can specify a task to be run before the debug session is started via the preLaunchTask attribute. This works well when debugging a single program, but it gets unwieldy when using compound configurations where multiple programs are involved.
In this milestone, we've added support for a preLaunchTask per compound debug configuration. With this addition, a single task can build all debug targets before the individual debug sessions are started. In case of a build error, no session is started.

Languages
CSS media query symbols
In CSS/SCSS/Less files, media query symbols are now shown in the Outline view, the breadcrumb path, and the Go to Symbols in File list:

typescript.tsserver.maxTsServerMemory
If you are working with a large TypeScript project containing thousands of files, the new typescript.tsserver.maxTsServerMemory setting lets you increase the maximum memory usage for the TypeScript server that powers IntelliSense.
Extension authoring
vscode.env.uiKind
A new API vscode.env.uiKind was added so that an extension can know in which kind of UI is it running. To support running VS Code in a browser, the possible values are UIKind.Web and UIKind.Desktop.
Call Hierarchy Provider API
We have finalized the call hierarchy provider API: CallHierarchyProvider. It supports the Peek Call Hierarchy feature, which finds callers to and calls from functions, methods, etc.
Task CustomExecution
The CustomExecution task type API has been finalized. If a shell or process task isn't suitable for your task, you can use a CustomExecution task to execute a callback in your extension. Learn more in the task provider extension guide.
Debug API: "consoleMode" option for "startDebugging" request
In the last milestone, we had introduced a new proposed API for controlling whether a hierarchy of debug sessions shares a single Debug Console or use individual consoles. This API is now official so you can use it in extensions published on the Marketplace.
Icon color tokens
We're excited to finally introduce new color tokens for our icons. We're slowly adding these for certain areas, below is the first batch.
Symbols
These icons appear in the Outline view, breadcrumb navigation, and suggest widget.
symbolIcon.arrayForegroundsymbolIcon.booleanForegroundsymbolIcon.classForegroundsymbolIcon.colorForegroundsymbolIcon.constructorForegroundsymbolIcon.constantForegroundsymbolIcon.enumeratorForegroundsymbolIcon.enumeratorMemberForegroundsymbolIcon.eventForegroundsymbolIcon.fieldForegroundsymbolIcon.fileForegroundsymbolIcon.folderForegroundsymbolIcon.functionForegroundsymbolIcon.interfaceForegroundsymbolIcon.keyForegroundsymbolIcon.keywordForegroundsymbolIcon.methodForegroundsymbolIcon.moduleForegroundsymbolIcon.namespaceForegroundsymbolIcon.nullForegroundsymbolIcon.numberForegroundsymbolIcon.objectForegroundsymbolIcon.operatorForegroundsymbolIcon.packageForegroundsymbolIcon.propertyForegroundsymbolIcon.referenceForegroundsymbolIcon.snippetForegroundsymbolIcon.stringForegroundsymbolIcon.structForegroundsymbolIcon.textForegroundsymbolIcon.typeParameterForegroundsymbolIcon.unitForegroundsymbolIcon.variableForeground
![]()
Problems and Notifications
We've set the default colors for the problems and notifications icons to inherit from the editor foreground colors, so if you change those colors, it will inherit to the other areas:
![]()
You can also explicitly set the icon colors for the Problems panel and Notifications:
problemsErrorIcon.foregroundproblemsWarningIcon.foregroundproblemsInfoIcon.foregroundnotificationsErrorIcon.foregroundnotificationsInfoIcon.foregroundnotificationsWarningIcon.foreground
Lightbulb
The lightbulb icons are also themable:
editorLightBulb.foregroundeditorLightBulbAutoFix.foreground
![]()
vscode.env.asExternalUri
The vscode.env.asExternalUri API allows an extension to resolve an external URI - such as a http: or https: URI - from where the extension is running to a URI for the same resource on the client machine. This is a companion to the vscode.env.openExternal API, except instead of opening the resolved URI using an external program, it returns the result to extensions.
import * as vscode from 'vscode';
import * as http from 'http';
const PORT = 3000;
export function activate(context: vscode.ExtensionContext) {
startLocalServer(PORT);
context.subscriptions.push(
vscode.commands.registerCommand('example.command', async () => {
const resolved = vscode.env.asExternalUri(
vscode.Uri.parse(`http://localhost:${PORT}`)
);
vscode.window.showInformationMessage(
`Resolved to: ${resolved} on client and copied to clipboard`
);
vscode.env.clipboard.writeText(resolved.toString());
})
);
}
function startLocalServer(port: number) {
const server = http.createServer((req, res) => {
res.end('Hello world!');
});
server.on('clientError', (err, socket) => {
socket.end('HTTP/1.1 400 Bad Request\r\n\r\n');
});
server.listen(port);
vscode.window.showInformationMessage(`Started local server on port: ${port}`);
}
For http: and https: URIs, asExternalUri is a no-op if the extension is running on the client machine. However, if the extension is running remotely, vscode.env.asExternalUri automatically establishes a port forwarding tunnel from the local machine to target on the remote and returns a local URI to the tunnel.
If asExternalUri is called with a vscode.env.uriScheme URI, then it returns a URI that - if opened in a browser (for example via openExternal) - will result in the registered URI handler being triggered.
Removal of experimental Custom Data settings and Contribution Points
[html/css].experimental.customData settings and contributes.[html/css].experimental.customData Contribution Points were deprecated in 1.38 and now removed. You can use the stable Custom Data settings and Contribution Points instead. To read more about the Custom Data Format, see the microsoft/vscode-custom-data repository.
extensionKind can be an array
In package.json, the extensionKind property could have the value "ui" or "workspace" to indicate where an extension should run in the remote case. With this release, extensionKind can now be an array. For example, ["ui", "workspace"] would indicate that an extension can run both on the "ui" and "workspace" side, with a preference to running on the "ui" side, if installed there.
Proposed extension APIs
Every milestone comes with new proposed APIs and extension authors can try them out. As always, we are keen on your feedback. This is what you have to do to try out a proposed API:
- You must use Insiders because proposed APIs change frequently.
- You must have this line in the
package.jsonfile of your extension:"enableProposedApi": true. - Copy the latest version of the vscode.proposed.d.ts file into your project's source location.
Note that you cannot publish an extension that uses a proposed API. There may be breaking changes in the next release and we never want to break existing extensions.
Support IntelliSense replace mode
We are working on a feature that allows users to decide if suggestions should replace existing text or just be inserted. For example, accepting console inside con|st can result in console (replace) or consolest (insert). Both modes have merit and it eventually depends on the current context and user preference. For this feature to work best, we need extensions to tell us what to do. Therefore we are proposing to add a new type to the CompletionItem#range property, changing it like this:
interface CompletionItem {
range?: Range | { insert: Range; replace: Range };
}
The range continues to be optional or be a simple range but it can also be two ranges: one for insert and one for replace. See Issue #10266 for more details.
Task detail
There is a new property on Task that task providers can use to add a detail to the task when it is shown in UI. You can also use the detail property in tasks.json. The built-in npm extension uses the task detail to show which npm script will run.

Support for passing WebviewPanelOptions to Custom Editors
We continued our work on the Custom Editor API proposal this iteration. Now the proposed registerWebviewEditorProvider function takes a set of options that lets you enable retainContextWhenHidden and other features in custom editor webviews:
export function registerWebviewEditorProvider(
viewType: string,
provider: WebviewEditorProvider,
options?: WebviewPanelOptions
): Disposable;
Engineering
Test VS Code running in a browser
There is now a minimal setup where VS Code can run in a browser that is available for development and testing. The browser instance is still missing some features and is under active development.
In your local fork of the vscode repository, execute yarn web from the command line and access http://localhost:8080/. For more details about cloning and building the vscode repo, see the setup instructions.

Note: Do not use this setup for any serious development. The intent is to allow the community to contribute changes back to VS Code to improve the overall experience in the browser.
Building VS Code with TypeScript 3.7
VS Code is now built using TypeScript 3.7. This is an exciting update as it lets us use optional chaining (?.) in our codebase (as well as bringing many other improvements).
You can start using TypeScript 3.7 features in VS Code today by installing the JavaScript and TypeScript Nightly extension.
Electron 6.0 Update
In this milestone, we finished the exploration of bundling Electron 6 into VS Code, making it the first time this Electron version ships with stable. This is a major Electron release and comes with Chromium 76.0.3809.146 and Node.js 12.4.0 (a major leap forward from our current version with Chromium 69 and Node.js 10.11.0).
We have started to explore updating to Electron 7, which we hope to push to Insiders soon.
Notable fixes
- 78634: Terminal content goes missing when resizing (powershell/conpty)
- 25854: Can't drag Markdown preview to start a new editor group
- 81824: Webview editor doesn't appear in Open Previous Editor From History command
Thank you
Last but certainly not least, a big Thank You! to the following folks that helped to make VS Code even better:
Contributions to our issue tracking:
Please see our Community Issue Tracking page, if you want to help us manage incoming issues.
Contributions to vscode:
- Adam Burgess (@adamburgess): Add paste option on right click for terminal PR #81448
- André Casal (@andrecasal): Clarified git.confirmEmptyCommits description PR #83257
- Anirudh Rayabharam (@anirudhrb)
- Anthony Dresser (@anthonydresser): Update sql language syntax PR #77601
- Brian Malehorn (@bmalehorn): search: remove unused config settings PR #82019
- Callum Mellor-Reed (@callummr): Focus correct SCM repo when restoring editors PR #79566
- Dave Alongi (@dalongi): Hide Help > Report Issue menu item when issue reporter is disabled in product.json PR #83561
- Dhairya Nadapara (@dhairyanadapara): added split pane options to settings PR #82888
- DiamondYuan (@DiamondYuan): Support Update VS Code from Command Palette PR #77515
- Drew Cross (@drew212): Adding git stash drop for issue 76195 PR #76342
- Edward Thomson (@ethomson)
- Alexandr Fadeev (@fadeevab): Makefile testcase for updated scheme to support the following: var:=$(val:.c=.o) PR #83121
- Andrew Wong (@featherbear): Change checks for present command line arguments PR #83311
- Freddy Robinson (@frobinsonj)
- @gawicks: When resolving a merge conflict allow accepting the default message PR #66522
- John Murray (@gjsjohnmurray): Remove hyphen in formatter-related messages PR #83538
- @HonkingGoose: Use HTTPS for link to Emmet cheat sheet. PR #82754
- Hung-Wei Hung (@hunghw): Fix #79428 - add "$WORKSPACE_FOLDER" for snippet PR #79764
- Andrew Liu (@hypercubestart): Fix 30419 and 80649 - Allow Setting the Number of Recent Tasks PR #82757
- Andrii Dieiev (@IllusionMH): Fallback to PCRE2 if match whole word used with regexp PR #82072
- @Jakobeha: Config option to separate or hide untracked files (addresses #35480) PR #80083
- Jean Pierre (@jeanp413)
- Jakob Fahr (@jfhr): Fix #82199, numbers hard to read in light theme markdown preview PR #82450
- Liming Jin (@jinliming2): fix: error when filling in the HTTP proxy address in IPv6 format PR #77260
- Jon Bockhorst (@jmbockhorst)
- Jonas Platte (@jplatte): linux/bin/code.sh: use command -v instead of which PR #82097
- JavaScript Joe (@jsjoeio): fix: remove TypeScript from ExtensionSuggestions PR #82125
- Jesús Alonso Abad (@Kencho): Perl5 support to fold POD blocks PR #71448
- Nikolay Kondratyev (@kondratyev-nv)
- Kryštof Řeháček (@Krystofee): Added RANDOM, RANDOM_HEX snippet variables PR #82529
- Kumar Harsh (@kumarharsh): fix(workbench): add preference to disable recently used tasks PR #61994
- Lio李欧 (@lionello): StartFindWithSelectionAction should not focus the find widget PR #63176
- @MartinBrathen: Fixed: Image preview should not zoom on first click if unfocused PR #82074
- Per Persson (@md2perpe): Add missing preposition PR #82613
- Niklas Mollenhauer (@nikeee): Remove executable bits from non-executable files PR #82103
- @NotWearingPants
- Nate Rauh (@NRauh): Feature/pin close others PR #82545
- Oxirt (@oxirt): allow
Git: fetchcommand to show password prompt PR #72615 - @simaosilva: support editorHoverWidget.foreground PR #65170
- Prabhanjan S Koushik (@skprabhanjan)
- saif (@sksaifuddin): Fix #78014 Added Capability to escape |, < and >in addition to & and ^ PR #82704
- @smilegodly: Add a clear button to settings editor search bar PR #82904
- Sohail Rajdev (@sohailrajdev97): add support for command line arguments in grunt task runner PR #82819
- Konstantin Solomatov (@solomatov)
- Charles Milette (@sylveon): Skip quick picker when there is only one task to select from PR #47853
- U-ways (@U-ways): fix image preview to show correct canvas size PR #82027
- Alexander (@usernamehw)
- Jeremy Shore (@w9jds)
- Ԝеѕ (@wesinator): Add .har extension to JSON language PR #77300
- Xhulio Hasani (@xuhas): added deleteTag PR #74345
- Yusuke Yamada (@yamachu): Fixed the problem of overwriting many characters in suggestion PR #82349
- Keyon You (@youngyou): Press
spacekey on a disabled button should not trig click event. PR #81975 - Helen3141 (@helen3141): Enable running individual npm scripts in the containing folder PR #79960
Contributions to language-server-protocol:
- Adedayo Adetoye (aka Dayo) (@adedayo): Removed duplicate foldingRangeProvider field in ServerCapabilities PR 848
Contributions to vscode-eslint:
- Christian Batchelor (@CSBatchelor): README.md Typo PR #777
Contributions to vscode-json-languageservice:
- Ben Hutton (@Relequestual): Updated error message for draft 2019-09 PR #45
Contributions to vscode-css-languageservice:
- Sergey Zolotarev (@sryze): Wrap URI.parse() call in try ... catch PR #180
Contributions to node-jsonc-parser:
- KoyamaSohei (@KoyamaSohei): Fix typo in README PR #25
- Jakub Rożek (@P0lip): parse function should include properties with empty string as their keys PR #24
Contributions to debug-adapter-protocol:
- Peter Thomas (@ptrthomas): adding karate as a dap implementation PR #78
Contributions to vscode-vsce:
- Ritwick Dey (@ritwickdey): [Added] Relative sources in
tags in README.md are not rewritten to absolute URLs PR #208
- Theo Tzaferis (@tzfrs): Improve error message when packaging an extension with an unchanged README.md PR #392
Contributions to inno-updater:
- Adam Coyne (@bhank): Increase control width to avoid truncating text PR #13
Contributions to localization:
There are over 800 Cloud + AI Localization community members using the Microsoft Localization Community Platform (MLCP), with over about 100 active contributors to Visual Studio Code. We appreciate your contributions, either by providing new translations, voting on translations, or suggesting process improvements.
Here is a snapshot of contributors. For details about the project including the contributor name list, visit the project site at https://aka.ms/vscodeloc.
- Bosnian (Latin, Bosnia and Herzegovina): Adnan Rizvan.
- Czech: Michal Franc, Jan Hruby.
- Danish: Lasse Stilvang, Frederik bruun.
- Dutch: Laurens Kwanten, Lemuel Gomez, Niels ter Haar.
- English (United Kingdom): Graham Smith, Martin Littlecott, Alexander McLean.
- French: Antoine Griffard, Rodolphe NOEL, Bruno Lewin, Maxime Bouveron, DJ Dakta.
- German: Simon Haag, Adrian Bähr, Julian Tomsik.
- Hebrew: Ariel Bachar.
- Hindi: Kishan K, Rohit Raj.
- Chinese Simplified: Yizhi Gu, paul cheung, 斌 项, 顺 谭, 一斤瓜子, Charles Lee, Peng Zeng, Charles Dong, 楠 姜, yungkei fan, ztluo, David Huang, 普鲁文, Zhen-Qi Liu, zhichen zhao, Phil Wang.
- Chinese Traditional: Jimmy Hu, 船長, E L, Winnie Lin.
- Indonesian: Jakka Prihatna, Eriawan Kusumawardhono, Nicko Satria Utama, Christian Elbrianno, Septian Adi.
- Italian: Alessandro Alpi, Luigi Bruno.
- Japanese: Yuta Ojima, Michihito Kumamoto, Aya Tokura, TENMYO Masakazu, Takayuki Fuwa, Koichi Makino.
- Korean: Hongju, Sungjin Jeong.
- Polish: Andrzej Poblocki, Kacper Łakomski.
- Portuguese (Brazil): Marcelo Fernandes, Marcondes Alexandre, Roberto Fonseca, Alessandro Fragnani, Arthur Renato, Jota Freitas Jr, Caio Felippe Curitiba Marcellos.
- Portuguese(Portugal): Pedro Filipe.
- Romanian: Andrei Tudor, Bogdan Mateescu, Stefan Gabos.
- Russian: Kazakov Lex, Vadim Svitkin, TJS.
- Spanish: Aleks M, José María Aguilar, Jerónimo Milea, Ricardo Estrada Rdez, Abdón Rodríguez P..
- Swedish: Sven Axelsson, Patric Högman.
- Tamil: Pradeep Krishnan.
- Turkish: Ahmetcan Aksu, Cansu Gürler, Mehmet Yönügül, Umut Can Alparslan.
- Ukrainian: Arthur Murauskas, Oleh Hatsenko, Oleksandr Krasnokutskyi, Did Kokos.
- Vietnamese: huy dk, Việt Anh Nguyễn, Ha Xuan Anh Nguyen, Quoc Han Dinh.